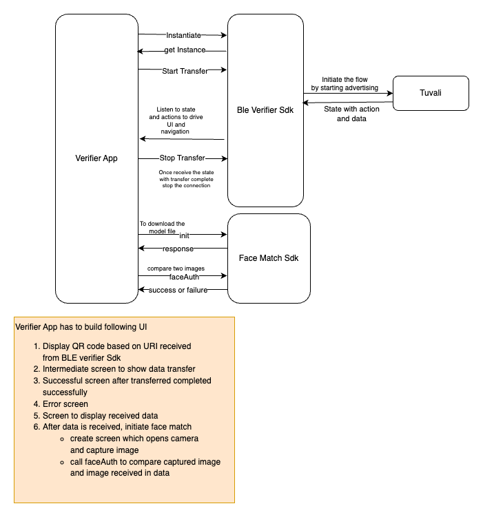
BLE Verifier
This is the module built for verifiers to receive VC via BLE. This is a wrapper built on Tuvali with simplified APIs.
Repository
Installation
Add a dependency in package.json
Publishing npm module is WIP. Once it's published, it can be integrated as any other npm module.
API Specification
The following APIs are exposed to instantiate, start the transfer and stop the transfer
Constructor for initialization
This API initializes the BLE module using the provided configuration. This initialization process allows for the sharing of configuration information for advertisement purposes. A new instance is created with each initialization.
It is recommended to use one instance per session and to initialize a new instance for each subsequent session.
The configuration passed to the constructor includes a parameter called
deviceName
. This name is included in the advertisement payload during the BLE advertisement. It is important to note that this field has a character limit of 11 characters.
Signature
constructor(configOptions: ConfigOptions) {
Initialise verifier service with provided configuration
}
ConfigOptions {
deviceName: string;
}
Parameters
Name
Description
ConfigOptions
configOptions
device name used during advertisement
deviceName is the parameter
API to start transfer
This API starts with advertisement for establishing the connection
Internally interacts with Tuvali to start advertisement
Update state to Advertising
Once the secure connection is established, navigate through to state to complete the transfer
Signature
startTransfer() {
Start Advertisement
Interact with tuvali to start advertisement
update state to Advertising
}
API to stop transfer
This API has to be called explicitly to stop the connection
Connection can be stopped either after successful transfer or user wants to cancel the transfer
Once the connection is disconnected, state is updated to Idle
Signature
stopTransfer() {
disconnect the connection
update state to Idle
}
Types of states supported
Idle
Advertising
Connected
Secure Connection Established
Requested
Received
Error
Disconnected
Transitions between states is shown below:

Note: If either the sender or receiver decides to cancel the transfer at any stage, the state will transition to Disconnected and become Idle as a result.
Inji Wallet integration workflow with BLE Verifier SDK and Face Match SDK

Last updated
Was this helpful?